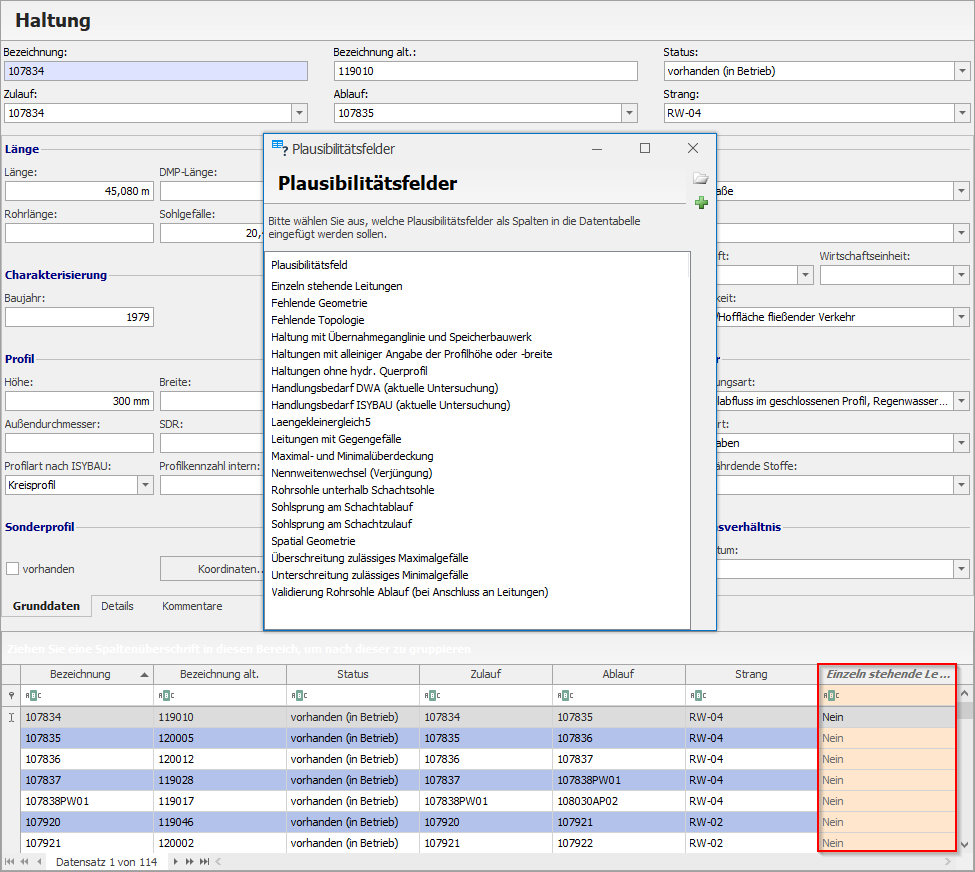
In allen Arena Sachdatenverwaltungen kann unter Extras mit einem Klick auf das Icon Plausibilitätsfelder einfügen das Fenster Plausibilitätsfelder geöffnet werden. In diesem Fenster können Plausibilitätsfelder neu definiert und vorgefertigte Plausibilitätsfelder der tabellarischen Ansicht der Arena-Oberfläche hinzugefügt werden.

Plausibilitätsfelder neu definieren:
1. Mit einem Klick auf das Icon Abfragedokument auswählen öffnet sich der Configuration Explorer.

2. Mit einem Rechtsklick auf das Standard Dokument kann die Datei dupliziert werden. Dieses Duplikat kann anschließend benannt und bearbeitet werden. Nach einem Rechtsklick auf die neu erstellte Datei öffnet sich der Opath-Abfrage-Designer durch die Auswahl Bearbeiten.


3. Nachdem eine Abfrage ausgewählt wird (1) muss mit einem Klick auf das Icon Spalte hinzufügen eine Spalte hinzugefügt (2) werden. Dadurch öffnet sich der Ausdruckseditor, in dem eine Abfrage definiert werden kann (3). Diese Abfrage wird anschließend mit OK bestätigt (4). Ebenfalls kann anstelle des Hinzufügens einer neuen Spalte eine bereits existierende Abfrage verändert werden.

4. Der Name des Plausibilitätsfeldes kann im Feld Alias geändert werden (1). Die Datei muss mithilfe des Icons Speichern abschließend abgespeichert werden (2). Danach kann der Opath-Abfrage-Designer geschlossen werden.

5. Nach der Auswahl der editierten Standarddatei erscheint nun im Auswahlmenü der Plausibilitätsfelder die neu erstellte Abfrage.

Die weiteren Schritte zum Hinzufügen der neu erstellen Abfrage zur tabellarischen Ansicht sind identisch mit dem Hinzufügen vorgefertigter Plausibilitätsfelder.
Hinzufügen vorgefertigter Plausibilitätsfelder:
1. Nachdem ein Plausibilitätsfeld ausgewählt wurde (1), wird dieses mithilfe des Icons Plausibilitätsfelder hinzufügen der tabellarischen Ansicht hinzugefügt (2). Eine Mehrfachauswahl mithilfe eines Linksklicks bei gedrückter STRG-Taste ist möglich.

2. Das ausgewählte Plausibilitätsfeld erscheint nun in der tabellarischen Ansicht neben den bereits bestehenden Feldern.

